ArcNews Online
 

Summer 2004
Search ArcNews
 

Esri Expands Support for Data Interoperability and Standards

  click to enlarge
ArcGIS Data Interoperability includes the Workbench application for custom data transformation.

Jointly developed by Esri and Esri Business Partner Safe Software, ArcGIS Data Interoperability and ArcIMS Data Delivery eliminate barriers for data sharing by providing state-of-the-art direct data access, data transformation, and export capabilities. These extensions allow ArcGIS Desktop and ArcIMS users to easily use and distribute data in many formats.

ArcGIS Data Interoperability

GIS users often need to be able to integrate multiple data sources to build a system or complete a model. Data is made available in a variety of formats, each with varying degrees of quality and accuracy. The ArcGIS Desktop products offer an extensive array of tools for data management and spatial analysis. The ArcGIS Data Interoperability extension enhances these tools by providing access to many data formats through direct read, translation, and transformation.

ArcGIS Data Interoperability enables ArcView, ArcEditor, and ArcInfo users to directly read and import more than 65 spatial data formats and export to more than 50. Users also have the flexibility to define custom data formats within an interactive visual diagramming environment. ArcGIS Data Interoperability is built on Safe Software's industry-standard Feature Manipulation Engine (FME) product.

Extensive Data Support

Regardless of the format, users can use standard GIS data within the ArcGIS Desktop environment. ArcGIS Data Interoperability adds support for more than 65 standard spatial data formats, including Autodesk DWG/DXF, Geography Markup Language, Intergraph GeoMedia Warehouse, MapInfo MID/MIF and TAB, MicroStation Design, Oracle Spatial, and Web Feature Services.

Conversion Tools (Automated Translation)

With ArcGIS Data Interoperability, users can perform custom semantic translations to manipulate data as it moves from a source to a destination format. Quick Import and Quick Export tools allow automated conversion between different formats. Customized import and export tools can be used to refine the translation of data and enable schema redefinitions, giving the user full control of the translation/transformation process through a graphical data flow environment called Workbench.

Data Translation

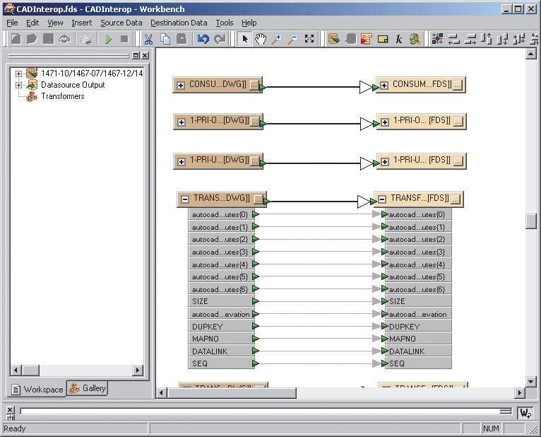
  click to enlarge
The work flow above illustrates the transformation of CAD data into intelligent GIS features.

ArcGIS Data Interoperability provides a new toolbox with Quick Import and Quick Export tools that enable ArcGIS users to quickly translate between data formats with default format settings. In addition, users can further define data translations using the Workbench application, a semantic translation engine fully integrated into ArcGIS Desktop products. Workbench provides a rich set of more than 120 specialized transformers that can be used to transform both geographic and attribute information and lets users visually manipulate data translations. For example, using a GPS log saved as a text file, a user can build a custom data format that reads the ASCII coordinates from the file, creates lines from the similarly attributed points, generates polygons from closed polylines, and joins additional external attribute data. The transformation process is seamless to end users. They would simply add a new data source, based on the custom format, to ArcGIS and view the fully attributed points, lines, and polygons generated from the single ASCII file. Once defined, this custom data format can be used repeatedly in ArcGIS Desktop just like any other data source.

Full Integration With the Geoprocessing Framework and Tools

Formats supported by ArcGIS Data Interoperability can be fully integrated into the geoprocessing environment, including the ModelBuilder framework. Data, including custom formats, can all be used as inputs for the geoprocessing tools. With ModelBuilder, data formats can be manipulated within GIS models and incorporated into the users' work flow for geographic data processing and analysis. The ArcGIS Data Interoperability Import and Export tools can also be used within the ModelBuilder framework for importing many data formats into a spatial processing environment and then export the results to various formats.

For more information on ArcGIS Data Interoperability, visit www.esri.com/datainteroperability.

ArcIMS Data Delivery

The ArcIMS Data Delivery extension enables users to easily select, export, and deliver vector data in a variety of formats and projections from a centralized Internet Map Server. Operating under Linux, UNIX, and Windows, the interface for the translation operates through the HTML viewer, giving ArcIMS users a familiar, easy-to-use front end for translation and download of published data.

Among its capabilities, ArcIMS Data Delivery

  • Removes the burden of data translation from end users
  • Allows users to download data in 20 different formats through a simple browser-based application
  • Supports many popular CAD and GIS formats as well as standards-based formats such as GML
  • Allows users to choose from more than 4,000 coordinate projections
  • Offers a fully scalable solution that supports load balancing, performance monitoring, dynamic resource addition, and fault tolerance

For more information on ArcIMS Data Delivery, visit www.esri.com/arcims.

Summary

ArcGIS Data Interoperability and ArcIMS Data Delivery are for anyone who needs to build a GIS using data from a variety of sources. Any organization that has or must support multiple GIS software systems would benefit from these extensions. To learn more about how Esri is developing its products based on open standards to ensure a high level of interoperability, visit www.esri.com/standards.

Contact Us | Privacy | Legal | Site Map