Summer 2011 Edition
By Richard Kachelriess and Christine White, Esri
This article as a PDF.
Esri Geoportal Server is a suite of software modules that provides seamless communication with data services that use a wide range of communication protocols and supports searching, publishing, and managing standards-based resources. One of these components is a geoportal, which is a gateway that provides access to geospatial resources such as metadata records and catalogs, web services, Wikipedia articles, Flickr content, YouTube videos, SharePoint documents, RSS feeds, KML documents, and REST URLs.
The Esri Geoportal Server is an open source product that is free and does not require ArcGIS Desktop or ArcGIS Server licensing. The State of Montana, National Oceanic and Atmospheric Administration (NOAA) National Climatic Data Center, Norwegian Mapping Agency, and other organizations use Esri's geoportal technology to manage and publish the metadata for their geospatial resources so users can discover and connect to those resources.
This tutorial steps through implementing a geoportal on an intranet and uses base software that is also open source. This geoportal will be accessible only on your local machine or your organization's intranet. This implementation uses the PostgreSQL database and the Apache Tomcat servlet. To use a different database or servlet, please read the Geoportal wiki and installation guides online at www.esriurl.com/geoportalserver.
This tutorial assumes you can
At minimum, the Esri Geoportal Server requires the Java Development Kit and Runtime Environment, a relational database management system (RDBMS), and a servlet container. Although the Esri Geoportal Server supports several different options for the RDBMS and web servlet, this tutorial uses the PostgreSQL RDBMS and the Apache Tomcat servlet. Download the programs and files listed in Table 1 either by searching online for the specific versions listed or by using the links provided with the documents downloaded from the ArcUser website.
| Component | Function | Version |
|---|---|---|
| Esri Geoportal Server | Geoportal software | 1.1 |
| PostgreSQL | RDBMS | 8.4.7 |
| Apache Tomcat | Web servlet | 6.0.32 |
| Java Development Kit with Runtime Environment | Java controller | SE 6 Update 24 JDK |
| JDBC Configuration File | Connects Tomcat to Postgres | Postgresql-8.4.701-jdbc4.jar |
Prior to installing the Esri Geoportal Server and its components, you need to create some folders and find out some basic information about your computer. Note: The C:\ drive is used in this tutorial for simplicity; any drive on the host computer can be used to install the software for the geoportal server—just make sure to adjust any path statements appropriately. Please create the following new folders on your computer:
C:\geoportal
C:\lucene
C:\lucene\assertion
Although the geoportal will not be available on the Internet, you need to know the IP address of your computer. The simplest way to find this information is by typing ipconfig in the command prompt.

Run create_schema_pg from the command line to generate tables for the geoportal in the PostgreSQL database.
The PostgreSQL RDBMS will store the geoportal user, resource metadata, and harvesting scheduling information for the geoportal.
Configure PostgreSQL Database
You need to streamline your computer's access to the PostgreSQL database to simplify the geoportal's installation and operation.
# My computer's connection:
host all all /32 trust
These changes open up the Postgres database to connections from your computer only. It does not open up the database to external computers. The change to line 70 simplifies connections through localhost, and the new lines allow your computer to connect to the database via a TCP/IP connection.
For the database commands that will configure the Postgres database for the geoportal to run correctly, you need to update your computer's Environmental Variables.
;C:\Program Files\PostgreSQL\8.4\bin
to the end of the text.Run the installer and accept all the defaults.
Apache Tomcat 6 is web servlet software that manages web applications. You will need web servlet software to deploy the geoportal web application. Run the installer and accept all defaults. Verify that the Tomcat port number is 8080. Don't enter an administrator user name or password.
Configure Apache Tomcat 6 Service
Extract the contents of geoportal-1.0.zip, the geoportal ZIP file, into the C:\geoportal folder.
Geoportal User Setup
grants_pg localhost 5432 postgres geoportal postgres geoportalPopulating Geoportal Schema in PostgreSQL
The previous section created the geoportal schema in the PostgreSQL database. This section will populate that schema with the tables the geoportal needs to function.
create_schema_pg localhost 5432 postgres geoportal
For geoportal10 user, enter the same password you designated for the geoportal user when you ran the grants_pg script—in most cases, this will be geoportal. Upon the completion of the script, it will generate a text file, geoportal_schema.txt, and invoke a text editor to display the results of the script.
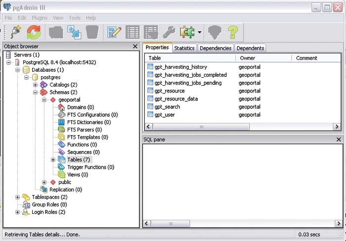
Verify Geoportal Tables Were Generated Correctly
gpt_harvesting_history
gpt_harvesting_jobs_completed
gpt_harvesting_jobs_pending
gpt_resource
gpt_resource_data
gpt_search
gpt_userCopy geoportal.war from
c:\geoportal\Web Applications\Geoportal
to
c:\Program Files\Apache Software Foundation\Tomcat 6.0\webapps
Apache Tomcat should automatically create a new folder in the webapps folder called geoportal. This is the geoportal website. If the folder is not created, open the Services window (My Computer > Manage) and restart the Apache Tomcat 6 service. Open a web browser and go to http://localhost:8080/geoportal. The default geoportal home page should appear.
The PDF files downloaded from the ArcUser website at the beginning of this exercise contain Tables 2 and 3. Look at the highlighted lines in Table 2 for the required changes to the gpt.xml file. (Be sure to pay attention to indentation when commenting out sections.)
Your geoportal is now up and running. Open a web browser and go to http://localhost:8080/geoportal to access the geoportal's user interface. You can log in to your geoportal with the gptuser user name and gptuser password. You have logged in successfully when a green banner saying "Welcome gptuser" and the Administration tab appear. Go to geoportal.sourceforge.net for information on how to register resources with your geoportal.
To register an ArcGIS Server and its associated services with your geoportal, use the following procedure. The ArcGIS Server can be your own or one that is publicly available. (Note: ArcGIS Server is not required to set up or manage a geoportal server. Esri Geoportal Server supports a wide range of geospatial services, including OGC services [WMS, WCS, WFS, etc.], GeoRSS, ArcGIS services, Open Archive Initiative [OAI] services, and even web-accessible folders.)
This tutorial walks through the process of setting up an Esri Geoportal Server using an open source web servlet and database. For testing purposes, simple authentication was used, rather than LDAP authentication. The full functionality of user-based roles in the Esri Geoportal Server requires an LDAP-enabled Directory Server. If an existing Directory Server is not available, several open source directory servers can be used. To learn more about configuring a Directory Server and other aspects of installing and using the Esri Geoportal Server, see the Geoportal Server 1.1 Installation Guide part of the documentation that is included with the Esri Geoportal Server download. Also see the Esri Geoportal Server site at www.esriurl.com/geoportalserver.