ArcGIS Topographic Mapping

ArcGIS Topographic Mapping

Optimize topographic data and map production

An extension for ArcGIS Pro and ArcGIS Enterprise.

Collage of images, including a compass, a young girl working on a laptop, a street map, and a topographic map

Introducing ArcGIS Topographic Mapping

ArcGIS Topographic Mapping is a configurable extension that optimizes and tailors geographic information system (GIS) production to the way your organization works. It is a specification-driven topographic mapping software for national civilian and defense mapping agencies, their contractors, and authoritative content producers. This extension automates the topographic production process from beginning to end through standardization, repeatability, and configuration. It includes tools for data creation and feature extraction from imagery, data management, validation, and visualization, advanced cartographic production and Web GIS integration.

What can you do with ArcGIS Topographic Mapping?

Consistent workflows

ArcGIS Topographic Mapping ensures consistency across operations by providing task-based workflows built using ArcGIS Workflow Manager. Each workflow is designed as a simple, focused task to be performed by a single technician. This makes it easy for technicians to understand what work they are required to do.

Young girl at her work desk with a cup of coffee and looking at a computer monitor

Automated generalization

ArcGIS Topographic Mapping provides out-of-the-box generalization models to automate the creation of maps, charts, and data products at any scale based on the unique characteristics of different data themes. The models automate multi-scale mapping efforts to produce any output scale of data or cartographic product from a single best scale database.

Street map of a city with a blue body of water and black, red, and brown lines

Cartographic production

ArcGIS Topographic Mapping provides tools to help in the automation of map production and cartographic processes. These tools and processes allow users to efficiently create and manage the cartographic production of high-quality printed maps on strict schedules.

Street map of water and land in West Vancouver with streets marked in red and orange lines and a small grid map with boxes

Data maintenance and quality control

The ArcGIS Topographic Mapping extension reduces the time needed to compile and maintain authoritative content. Efficiently perform database maintenance and improve quality control for data and map products. Ensure consistency by capturing and distributing best practices throughout the organization.

Satellite map of a city with green land and buildings in gray and a small image of a paper with check marks

Production management

Topographic Mapping for ArcGIS Server provides an ArcGIS Enterprise portal application that gives managers insight into the status of the work within their organization. Quickly identify work that is at risk, reassign or reprioritize work, and create new work—all within a simple, easy-to-use web application.

Grid map of the Great Basin with boxes and a topographic image of California from San Francisco to San Diego

How ArcGIS Topographic Mapping works

Simplify the topographic production mapping process with innovative and modern software

Manage

Efficiently capture and manage defense business rules and domain knowledge within repeatable workflows.

An illustration showing the flow of production mapping—imagery ready?, clip imagery, create version, edit data, QC Data, Documentation, to Notify

Produce

With streamlined tools and workflows, ArcGIS Topographic Mapping enables the efficient creation, maintenance, and review of authoritative and reliable defense content at every stage of the production process.

A map of a plot of land growing produce

Share

Seamlessly share authoritative data and products across the ArcGIS system, ensuring efficient dissemination and accessibility.

A map of the morro Bay State Park and the Morro Bay Wildlife Area

Automate topographic production processes for efficiency

Boost efficiency, reduce production times, and cut operational expenses through automated processes.

ArcGIS Data Reviewer

ArcGIS Data Reviewer

Ensure that your data is accurate and fit for its intended purpose by using the data review component of the ArcGIS Topographic Mapping extension.

Explore ArcGIS Data Reviewer
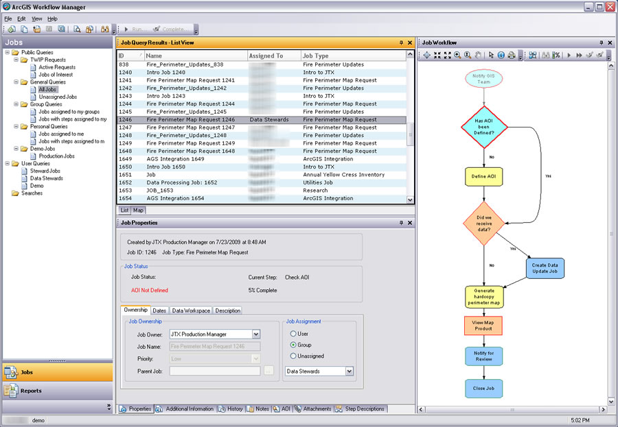
ArcGIS Workflow Manager

ArcGIS Workflow Manager

Allocate resources and track the status of a project by using the workflow management component of the ArcGIS Topographic Mapping extension.

Explore Workflow Manager
ArcGIS Pro

ArcGIS Pro

Take advantage of data visualization, advanced analysis, and much more with ArcGIS Pro, a next generation desktop GIS.

Explore ArcGIS Pro
ArcGIS Enterprise

ArcGIS Enterprise

Power your location intelligence by organizing and sharing your work on any device, from anywhere, at any time.

Explore ArcGIS Enterprise

Contact sales